• 欢迎访问C语言网www.dotcpp.com 比赛栏每月有奖月赛!举办比赛联系QQ:2045302297
  • 问题反馈、粉丝交流 QQ群327452739 蓝桥杯训练群:113766799 申请群时请备注排名里的昵称
  • C语言研究中心 为您提供有图、有料、解渴的C语言专题! 欢迎讨论!

C语言逆向系列之破解一个简单的C语言程序

C语言研究中心 CTO 31765次浏览 6个评论

 

前言

今天起,为增加大家学习C语言的趣味性、更深层次的学习C语言、学习更实用的编程技术,我们今后将陆续开设逆向方向的教程专题,希望大家喜欢!

C语言研究中心(www.dotcpp.com)

以下正文

本节教程将教大家如何去逆向分析和破解一个简单的C程序,需要大家熟悉基本的C语言语法,用到工具有:VC6、IDAPro、OD、UE等工具。

下面我们开始。

首先,我们用VC6写一个简单的密码验证程序,思路呢,很简单,就是让用户输入密码,然后用strcmp比较是否一样,一样的话提示正确,不正确的提示错误并重新输入。代码如下:

C语言逆向系列之破解一个简单的C语言程序

怎么样,简单吧!

运行起来试试,逻辑很简单,只有输入正确密码123456的时候才会打印YES然后结束程序,否则一直提示NO并且一直让你输入~

那现在,我们就来Crack掉它!让我们随意输密码都可以通过!怎么样,够酷吧!

 

OK,开始!

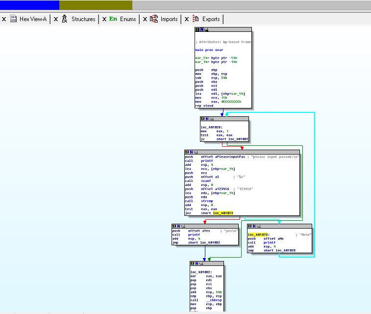
首先,用IDAPro打开我们用VC6写好的这个密码验证程序,打开流程图,如下:

C语言逆向系列之破解一个简单的C语言程序

在这个就像这个程序的流程图中,我们可以看到里面的字符串,譬如“please input passwd”以及“yes”和“no”。并且可以看到yes和no位于两个“中”,很明显是两个处理流程。在它们上面同一个处理块结尾最后注意有一句:jnz     short loc_401073   这就是一句跳转语句,jnz意思为不相等则跳转的意思,后面带一个地址。所以灵感来了,直接在这里进行更改。比如可以把jnz(不相等则跳转)换成jz(相等跳转),可想程序将大变!

 

改动之前,需要先知道一个公式,即:文件偏移地址 = 虚拟内存地(VA)址 – 装载基址(image base) – 节偏移

我们现在可以用IDA查看jnz的所在指令地址,但仅仅是虚拟内存地址,而装载基址在windows中PE程序一般都是0x00400000,节偏移可以用另一个工具找到。OK继续

 

接下来就查地址,继续动工。首先,鼠标点击jnz命令让光标停留在这里,单后空格切换到对应的指令,查看该语句所在的地址位置。如下图:

C语言逆向系列之破解一个简单的C语言程序

看到了吗?在text段的00401062处! OK,先记下来,一会用

这个时候,IDA可以退下了…

然后,启动另一个工具,loadPE,这个干啥用的呢?答:算算咱们代码在这个程序中的节偏移!如下:

先启动

C语言逆向系列之破解一个简单的C语言程序

然后点击PE Editor 选中我们的exe目标程序,然后点击section,如下

C语言逆向系列之破解一个简单的C语言程序

怎么算节偏移呢?用VOffset减去ROffset即可,当然这里很明显为零嘛(虽然感觉没啥用,大多数都是0,不过算算好)

 

这个时候考数学了,直接带入公式算吧,文件偏移地址就是:00401062 – 0x400000-0  答案就是1062!  哦不应该是0x00001062!

那么,好了,最后启动大名鼎鼎的UE修改工具!加载它!

搜索地址0x00001062如图:

C语言逆向系列之破解一个简单的C语言程序

然后将75改为74即可!

为啥? 答:因为jz的机器码就是74!

最后保存!大功告成!

再运行看看,随便输个密码:

C语言逆向系列之破解一个简单的C语言程序

敲回车!看看~咩哈哈哈~

看到效果了吗? 照着做一遍吧!有问题随时联系我们的CTO哦!

 

 

C语言研究中心(www.dotcpp.com)

C语言网提供「C语言、C++、算法竞赛」在线课程,全部由资深研发工程师或ACM金牌大佬亲授课,更科学、全面的课程体系,以在线视频+在线评测的学习模式学习,学练同步,拒绝理论派,真正学会编程!还有奖学金等增值福利等你!

C语言网, 版权所有丨如未注明 , 均为原创丨本网站采用BY-NC-SA协议进行授权 , 转载请注明C语言逆向系列之破解一个简单的C语言程序
喜欢 (48)
[jinyangH@aliyun.com]
分享 (0)
发表我的评论
取消评论
表情

Hi,您需要填写昵称和邮箱!

  • 昵称 (必填)
  • 邮箱 (必填)
(6)个小伙伴在吐槽
  1. 表示在写文章的时候麻烦再细心点! strcmp需要提供string.h的头文件
    Liu2016-12-14 16:47 回复
    • 漏掉了!多谢提醒!
      CTO2016-12-18 17:28 回复
  2. 那些工具哪里可以下载
    无声6272019-04-06 17:47 回复
  3. 有些复杂啊!
    风云雾客2020-03-04 21:19 回复
  4. I think that everything posted made a great deal of sense. However, consider this, suppose you added a little content? I am not saying your information isn't good., but what if you added a title to maybe get people's attention? I mean C语言逆向系列之破解一个简单的C语言程序 | C语言研究中心 - C语言网 is kinda vanilla. You ought to glance at Yahoo's front page and see how they create post titles to grab viewers to click. You might try adding a video or a picture or two to get people excited about what you've got to say. In my opinion, it would bring your posts a little livelier.
  5. jc是什么意思?
    海阔天空2024-06-14 21:50 回复